Governing Data
All the data used by PATTERN EXPERT airspect
are held in so-called "Knowledge Bases". These contain, in addition to your imported spectra,
all the settings and results, as well as the usable trained "Recognition Modules" (i.e. the working classification systems). The software allows you to export
and import Knowledge Bases, so that you are able to exchange them with other users.

Convenient Importing Tools
When you start a new project with the software
PATTERN EXPERT airspect,
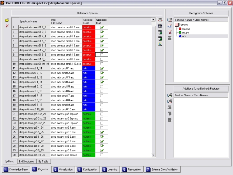
you need to import your spectrum files and to assign your spectra to the classes,
which correspond to the given problem. There are several methods for doing this work.
You may load and assign each spectrum separately. Moreover, it is possible to have all the spectrum files extracted from selected directories
automatically, doing the class assignment by Drag&Drop or simply using the directory names as classes.
Another convenient method uses a spreadsheet table, which contains a catalog of your spectra along with their class assignments.
If you have such a table at hand, you may import it into
PATTERN EXPERT airspect
and leave it to the software to search for the files and to create and assign the classes.

Intelligent ASCII Reader
Spectrum files in ASCII format (like *.csv or others) can be imported very easily by the intelligent ASCII reader,
which recognizes the correct file structure in most cases fully automatically.

Using Several Different Class Assignment Schemes
In many cases it makes sense to define several different class assignment schemes for one and the same set of spectra. This means that
you use your spectra for analyzing several different problems.
For this purpose, the software allows you to create and utilize an arbitrary number of class assignment schemes for one Knowledge Base,
each scheme containing its own set of classes and its separate assignment of spectra to classes.